• 翰林提供学术活动、国际课程、科研项目一站式留学背景提升服务!

The Math League美国“数学大联盟”思维探索活动

The Math League美国“数学大联盟”思维探索活动由两位美国著名的数学教育家Mr. Steven R. Conrad和Mr. Daniel Flegler创办,于1977年成功举办第一届,如今不仅在美国及北美地区影响力巨大,更是在国际上拥有全球影响力的数学赛事。两位数学家的初衷是希望可以通过竞赛促进学生享受数学,启发学生学会利用数学解决实际生活中遇到的问题,提升创造性思维和批判性思维,更是考察学生听说读写综合英语能力。每年有超过100万名中小学生参加。

相比中国现有数学竞赛的形式,Math League更灵活生动,更容易激发学生对数学的兴趣,从而理解数学、欣赏数学,而不是看见数学就害怕。不仅如此,参加Math League更能在未来申请上添砖加瓦。美国“大联盟”(Math League)思维探索活动成绩可作为申请北美著名高中和大学的重要参考依据。

各年级组具体安排

年级 答题时间 题型 题目数量
一年级 45分钟 选择题 45 道
二年级 45 分钟 选择题 45 道
三年级 75分钟 选择题和填空题 35 道
四年级 75分钟 选择题和填空题 35道
五年级 75 分钟 选择题和填空题 35道
六年级 75分钟 选择题和填空题 35道
七年级 75 分钟 选择题和填空题 35道
八年级、九年级 75 分钟 选择题和填空题 30道
十年级、十一年级、十二年级 75分钟 选择题和填空题 30 道

每年暑假,美国"大联盟"(Math League)与普林斯顿大学、哥伦比亚大学、威廉姆斯学院联合举办研学嘉年华。在研学嘉年华(美国)活动中与来自美国、加拿大等国家的优异学生一起参加决赛,交流互动,开拓视野,增长知识,提高自身综合素质。同时聆听来自世界著名学府教授的授课。

领取Math League报名表获取竞赛真题

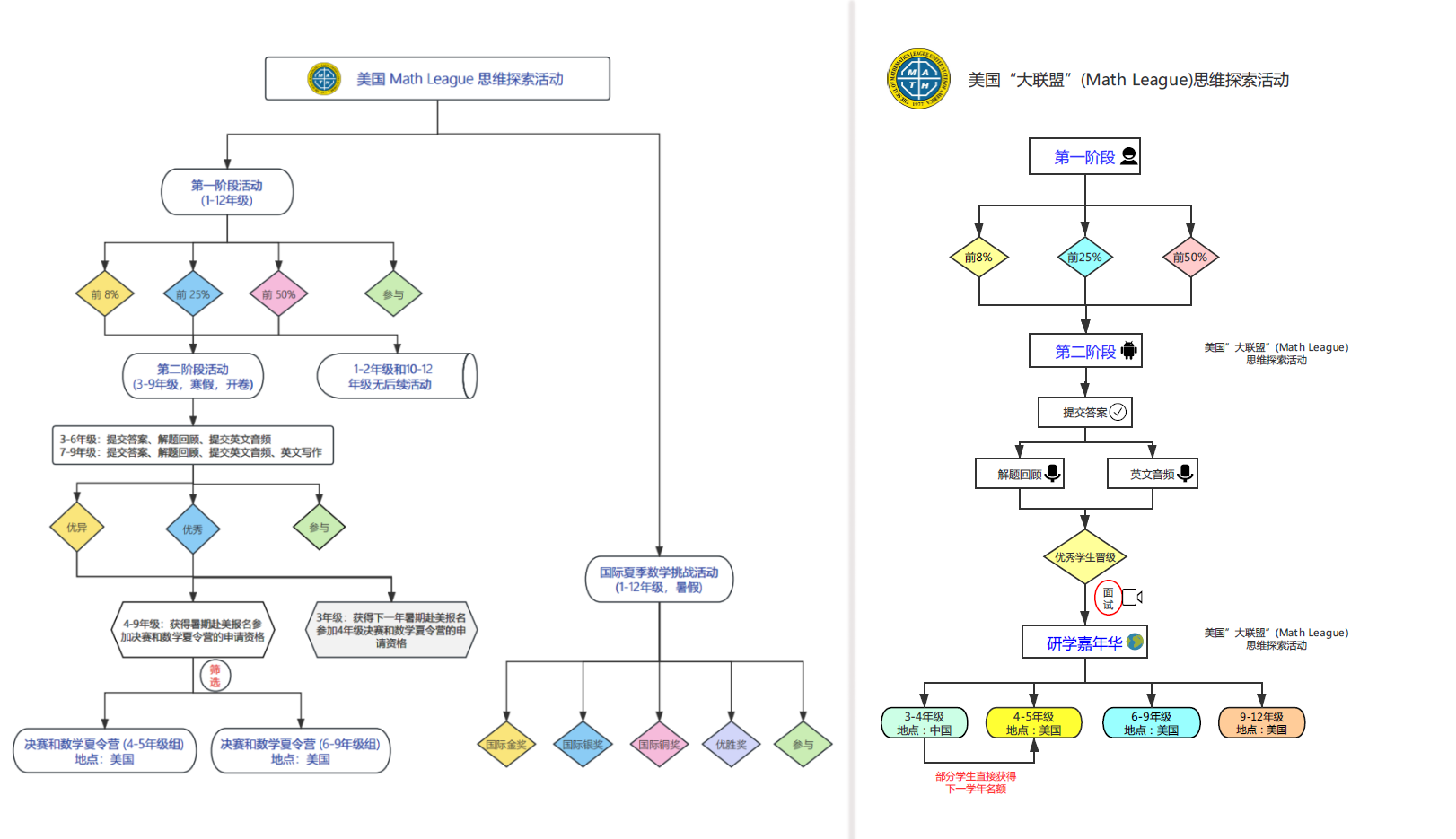
活动流程

中国区第一阶段活动

题目灵活、生动,富有趣味性,同时也贴近生活。让学生理解数学、欣赏数学,激励学生创新,更能激发学生学习数学的兴趣,培养学生主动探索的精神。

中国区第二阶段活动

为了让中国学生体验美国数学教学的优点和特点,即美国启发式、重视应用、轻松、有趣、与实际生活紧密相关、研究、探索式的教学方式,考察学生的英语能力。

美国数学大联盟研学嘉年华

由美国数学大联盟和普林斯顿大学、哥伦比亚大学、威廉姆斯学院联合命题,具有很高的挑战性,着力培养学生创新型思维、批判性思维、及解决问题的能力。

竞赛要求

针对 1-12 年级在校学生

中国区初赛可在不同考点在线考试

允许越级参加 如五年级可以报名六年级

学员奖项

每年有超过100万名中小学生参加的全球影响力的数学赛事

Math League美国数学大联盟思维探索活动详解

相比中国现有数学竞赛的形式,Math League更灵活生动,更容易激发学生对数学的兴趣,从而理解数学、欣赏数学,而不是看见数学就害怕。

中国区第一阶段-活动流程

报名截止日期:2025年11月21日

在线考试日期和时间 (学生登录美国 Math League 思维探索活动官网在线参加初赛) (暂定):

1-2 年级: 2025年12月06日(星期六)下午 1:30 - 2:15

3-4 年级: 2025年12月06日(星期六)下午 1:30 - 2:45

5 年级: 2025年12月06日(星期六)上午 11:00 - 12:15

6 年级: 2025年12月06日(星期六)上午 9:00 - 10:15

7-12 年级: 2025年12月06日(星期六)上午 11:00 - 12:15

笔试日期和时间 (暂定)

1-2 年级: 2025年12月06日(星期六)上午 9:00 - 9:45

3-5 年级: 2025年12月06日(星期六)上午 11:00 - 12:15

6 年级: 2025年12月06日(星期六)上午 9:00 - 10:15

7-12 年级: 2025年12月06日(星期六)上午 11:00 - 12:15

考试形式: 笔试 和 在线(学生登录美国 Math League 思维探索活动官网在线参加初赛)。

活动设备:学生使用一台带有摄像头的笔记本电脑或平板电脑、 以及一部带有摄像头的智能手机参加第一阶段活动,使用电脑浏览器在线答题, 答题期间全程视频实时监控及录像以保证活动的公平和公正。 禁止使用微信等一切即时通讯工具。

免费领取真题

中国区第二阶段-活动流程

活动日期:2026年1月18日-2026年2月15日(暂定)

*注:第一阶段活动获得"Honor Roll of Distinction Certificate Top 8%"、"Honor Roll Certificate Top 25%"、或者"Certificate of Achievement Top 50%"证书的 3-9 年级学生有资格参加第二阶段活动。

竞赛形式:开卷考,注册后线上下载考题,截止时间之前上传答案即可

竞赛详情:中国区复赛共分为三个年级组:

▶3-4年级组:3-4年级组的题目和形式有别于中国传统的数学竞赛的题目, 题目的难度不高, 但是需要细致、深入的思考,而且越思考越觉得有意思, 题目难度不高并不代表不重要、没有意义,世界上真正的发明创造都是简单、容易理解、贴近生活的。

▶5-6年级组5-6年级组的题目和形式有别于中国传统的数学竞赛的题目, 题目的难度不高, 但是需要细致、深入的思考, 而且越思考越觉得有意思, 题目难度不高并不代表不重要、没有意义,世界上真正的发明创造都是简单、容易理解、贴近生活的。

▶7-9年级组:学生需要先阅读一段英文写的数学专题,比如数论(这是举例,不代表第二阶段活动的专题是数论), 然后做若干道关于这个数学专题的题目,题目有一定的数量和难度,难度由浅入深。 学生可以查找资料(包括互联网)及询问专家,但是不能由旁人代做,必须自己完成题目并真正领会。

赛事辅导咨询

美国数学大联盟研学嘉年华-活动流程

共分为四个组,小学组(3-4年级)、小学组(4-5年级)、初中组(6-9年级)、和高中组(9-12年级):

小学组(3-4年级):在研学嘉年华活动中获得个人决赛金、银、铜奖或团体决赛金奖的学生可以提前获得参加暑期在美国举行的美国“大联盟”(Math League)思维探索活动 - 研学嘉年华的资格。

小学组(4-5年级):学生包括来自美国、 加拿大、和中国的第一阶段和第二阶段活动成绩优异的学生。

初中组(6-9年级):学生包括来自美国、 加拿大、和中国的第一阶段和第二阶段活动成绩优异的学生。

高中组(9-12年级):两个地点分别举行,分别是斯坦福大学 Stanford University)举办,涵盖不同学科和思维探索课程/硅谷最牛数学学院Alphastar Academy举办,深入钻研数学。

共分成Individual Round, Speed Round, Team Round和Relay Round共四轮,具体要求如下:

Individual Round:共10-15题,每题7-10分钟,单独参赛,每次一题

Speed Round:60道填空题,45分钟,快速作答

Team Round:共10-15题,1-2小时,5位学生一组团队作答

Relay Round:接力赛,共5题,第五题最难,团队竞赛,每一位队员解题后将答案传送给下一位队员,后者需要前者的答案才可解题,期间可多次下传更新的答案

赛事详情咨询

美国 Math League 思维探索活动整体安排

竞赛含金量

体验原汁原味的美式数学思维 轻松有趣

培养独立思考创新思维 激发数学乐趣

培养国际化人才 为申请学校提供成绩

奖项设置

竞赛创始人

Mr. Steven R. Conrad
Mr. Daniel Flegler

历年真题

真题已更新至最新年份,请点击图片咨询领取

第一阶段活动真题(2019-2020)

第一阶段活动真题(2020-2021)

第一阶段活动真题(2021-2022)

三年级2021

六年级2021

high-school

Math League 美国“数学大联盟”思维探索活动——常见问题

1.为什么要参加美国“大联盟”?

国内小升初,部分知名学校十分看重孩子的数学和英语能力,该比赛提供了一个非常重要的考察依据,体验原汁原味的美式数学思维,重视应用、轻松、有趣、与实际生活紧密相关;培养学生独立思考、科学探索、创造性地解决问题和创新思维的能力;激发学生学习数学的乐趣,培养学生主动探索的精神,为培养国际化人才和今后出国留学打下坚实的基础,也为申请学校提供了重要的成绩记录。

2.什么样的孩子适合参加Math League?

第一就是数学基础要非常扎实。因为Math League出题范围之广,涉猎面之宽都不是Math Kangaroo能比的。无论是计算能力还是阅读理解能力都是非常重要的。

第二就是团队协作能力,这种比赛不适合独行侠。独行侠也许会在个人部分得到很高分数,但是对于团队比赛来说,没有协作意识是非常可怕的。

第三就是要坚持。

领取Math League报名表获取竞赛真题
在线客服 在线客服
扫码咨询 扫码咨询
扫码咨询